Date: 2021 – 2022
I helped XLN Audio develop and design audio software. My role was UI design and some interaction design. Almost everything displayed here was designed by me.
Design system
XO
I worked on a new design system and these are the mockups I created to showcase my design system. What you’re seeing here is my redesign of theXO plugin.
Online installer
Wireframes and mockups of exploration and redesign for the “Online installer” application.
Web account
I’ve applied my design system to the web account pages, too.
Undo
Here I designed a footer compatible with every product. Its primary purpose is to introduce the undo system; the space could also support other non essential functions like recording, screen-size display, CPU usage, A/B switching, history, and so on.
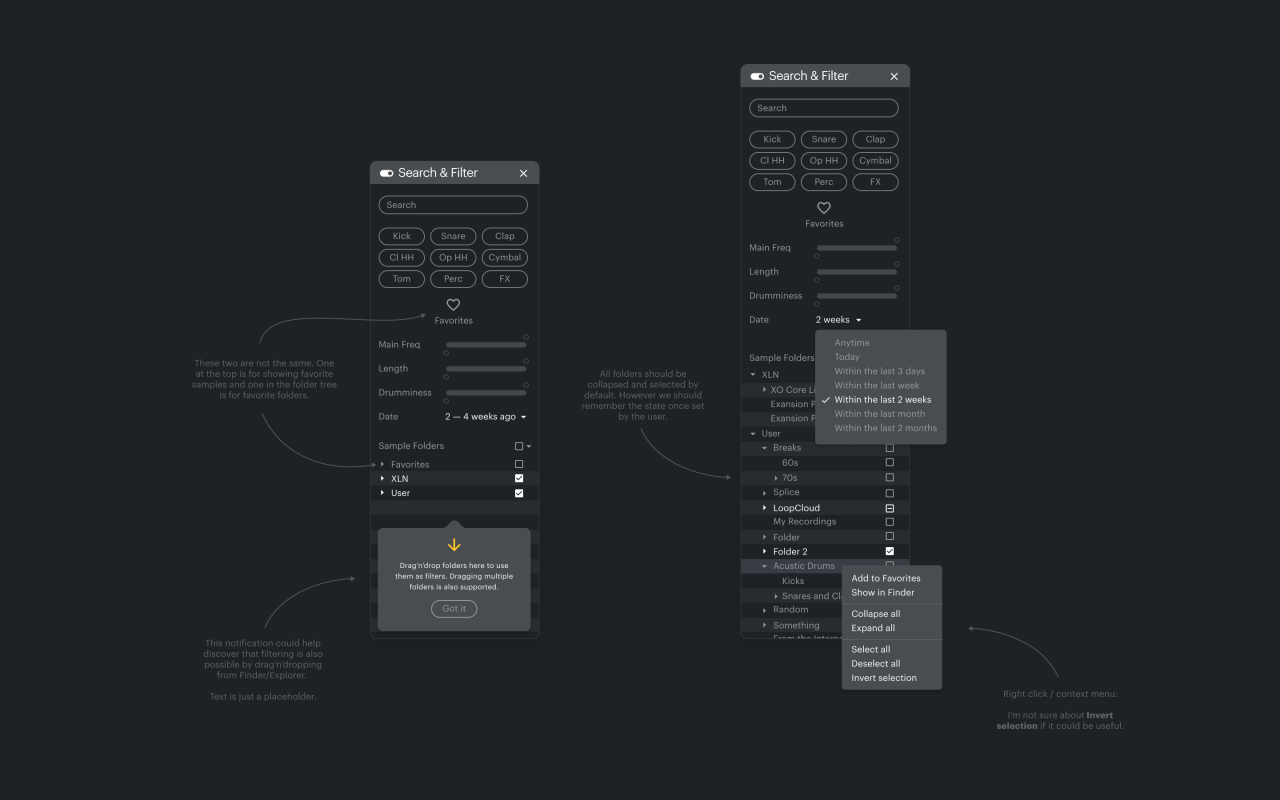
Search and filtering
I’ve explored various ways to improve searching, browsing, tagging, grouping, and filtering.
Charting the shift from rough layouts to high-fidelity screens underscores how iterative refinement and user-focused adjustments yield clear, cohesive interfaces. This process, grounded in continuous evaluation and technical alignment, ensures each design decision serves real world needs. To discuss how this methodology can strengthen your next solution, let’s talk.




